Отладчик
Отладчик - средство для отладки программ Process management. Позволяет запустить программу в режиме отладки и проанализировать значения переменных, а также использованных программ, функций и функциональных блоков. Дает возможность остановки на конкретном шаге или строчке программы и прохождению программы по шагам.
![]() | В режиме отладки может быть запущена программа, которая при создании была отмечена как "Задача", и для неё задан цикл выполнения. Программа не может быть запущена до тех пор, пока она не будет проанализирована и сохранена без ошибок. |

![]() | Для текстового языка "рабочая область" №3 будет заменена на редактор кода, допускающий только просмотр кода программы. |
![]() | Оба вида отладчика (текстовый и графический) предусматривают установку точек остановки по двойному клику на компоненте или на номере строки. После запуска программы ее выполнение продлится до ближайшей точки. После остановки в точке пользователь сможет провести отладку программы шаг за шагом. Удаление точки происходит по двойному клику по ней. |
Элементы отладчика
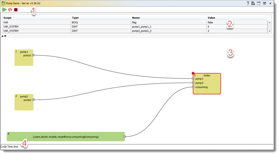
1 кнопки управления
| Запуск. Запускает циклическое выполнение программы. |
| Шаг. Переход на следующий шаг выполнения программы. |
| Стоп. Остановка выполнения программы. |
2 область вычисления переменных
- В области переменных отражаются все переменные, используемые в программе. Здесь будут отображаться как локальные переменные, так и входные и выходные переменные функциональных блоков и функций.
- На каждом шаге программы значения переменных вычисляются и заносятся в таблицу (2).
- Точка останова останавливает выполнение программы на определенном шаге и позволяет проанализировать значения переменных на каждом шаге.
3 рабочая область
Отладчик может содержать как текстовую так и графическую рабочие формы. Оба случая предполагают исключительно просмотр программы.

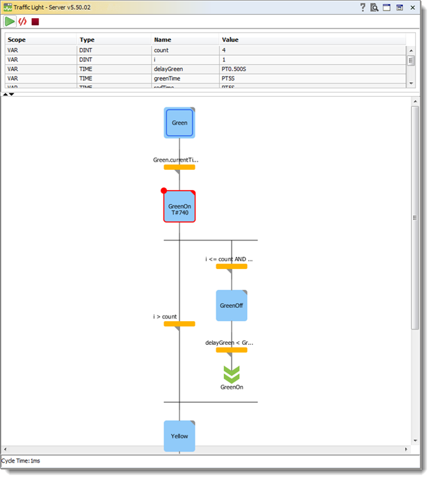
Точки останова – это места, в которых выполнение программы будет приостанавливаться, что позволяет просмотреть значения переменных на определенном этапе работы программы. Точки останова можно задавать во всех редакторах:
- В текстовом редакторе точка останова устанавливается на номер строки;
- В FBD - на графический элемент;
- В SFC - на шаг.
Пошаговое выполнение. Под «шагом» подразумевается:
- В ST: Выполнить следующую инструкцию;
- В FBD: Выполнить следующую цепь;
- В SFC: Продолжить действие до следующего шага.
Пошаговое выполнение позволяет проверить логическую правильность программы.
Перед добавлением точки происходит проверка места установки. Пример:

Точка не может быть установлена на строку 8, т.к. нет выражения для вычисления. При попытке установить точку на строку 8, она автоматически будет установлена на следующую по порядку строку с выражением (т.е. строка 9).
4 контроль времени цикла
Показывает примерное необходимое время для выполнения одной итерации программного компонента.
SFC в режиме отладки
В режиме отладки активные шаги изображаются синим цветом. Внутри шага под его именем выводится время активности этого шага в миллисекундах. На примере показано, что шаг активен 1 секунду и 500 миллисекунд.

Was this page helpful?




