AggreGate IDE
AggreGate IDE - это часть AggreGate Client, которая используется для редактирования программ на языках стандарта Process management.
Среда программирования AggreGate IDE включает набор инструментов для написания, анализа и отладки программных компонентов.
Главное окно
AggreGate IDE всегда открывается в отдельном окне. Редактор имеет два режима работы:
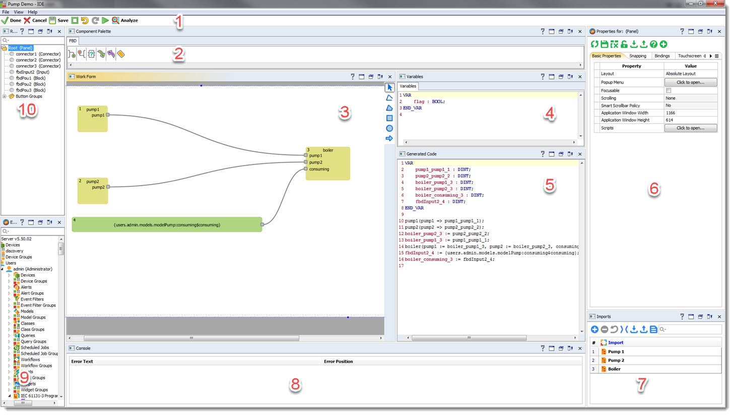
1 - Редактирование и разработка графических программных компонентов:

2 - Редактирование и разработка текстовых программных компонентов:

4. Область объявления переменных
8. Консоль
10. Окно ресурсов
Большинство компонентов AggreGate IDE представляют собой перемещаемые панели, которые можно свернуть/развернуть, удалить, поместить в закладки, изменить их размер и пр. См. Настройка плавающих панелей.
Was this page helpful?